|
<< Click to Display Table of Contents >> Navigation: Special Topics > Prepare Fax Job Screen |
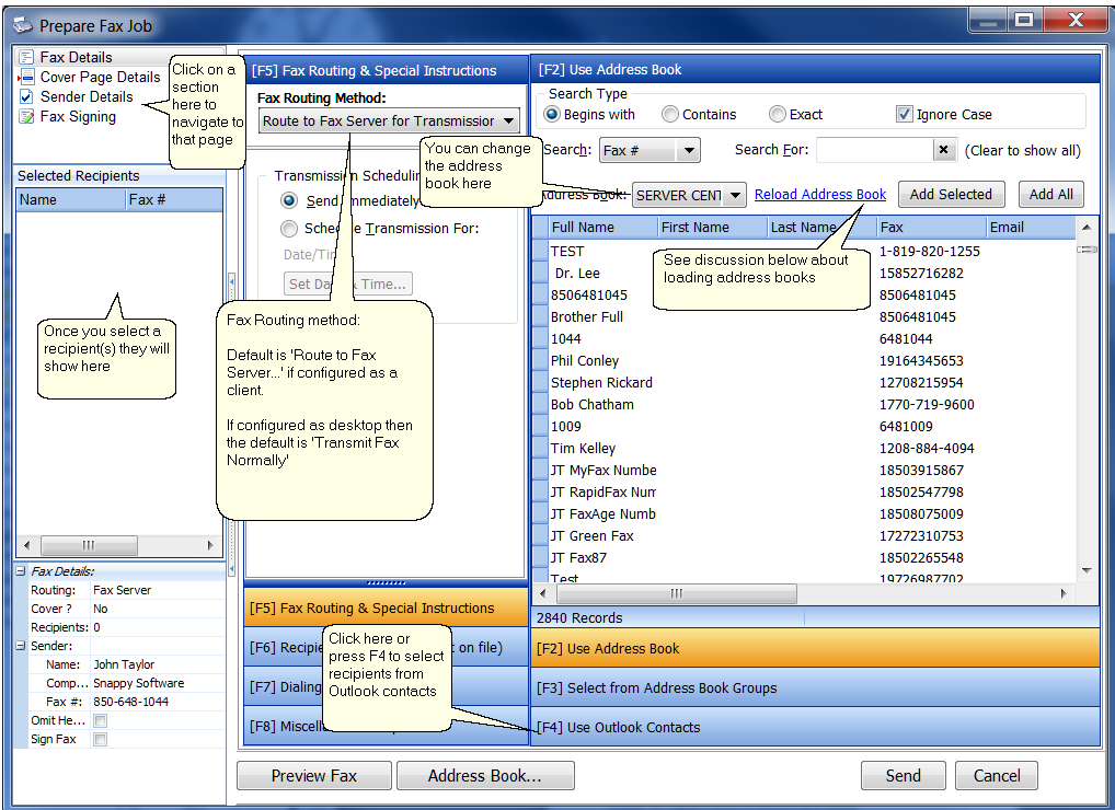
The Prepare Fax Job Screen is presented before sending a fax, it's purpose is to gather user information about recipients, cover pages, etc.
The various parts of the Prepare Fax Job screen and tips on usage are presented in the screenshots below:

Loading address books
When using the fax server software *and* database server option is in force, the load time for very large address books is time consuming when the address book is located on a network computer. For this reason, the address book is only loaded from the physical device the first time the Prepare Fax Job screen is presented. The address book entries are kept in memory for instantaneous loading on each subsequent showing of this screen. If the address book is changed, the address book is loaded again from the physical device. If you need to reload the address book from the device click the 'Reload Address Book' link. The load times will not be noticeable unless you have address books that contain thousands of entries, average address books with just a few hundred entries will load quickly.
The collapsed flip panels on the screenshot above look like this when expanded...



Cover Page Details Section

Sender Details Section

Fax Signing Section
